Tristan Lalor
This was my first java app as well as my first time writing code for related objects. You can find the files on github, and the final product – a standalone application for Mac OS – on itch.io.
Project files: link to the github repository
Packaged download: link to itch.io page
I also got really into the graphic design (making the moving water, boats, etc), so I threw in some easter eggs to change the skin. The most difficult parts were figuring out how to package all of the GUI elements (JavaFX) into a standalone app. I ended up using a beta version of Jpackage along with Jlink. I wrote the intelligence to beat a strategic player ~50% of the time. Can you win?
Screenshots
(More skins can be activated if you can find out how)
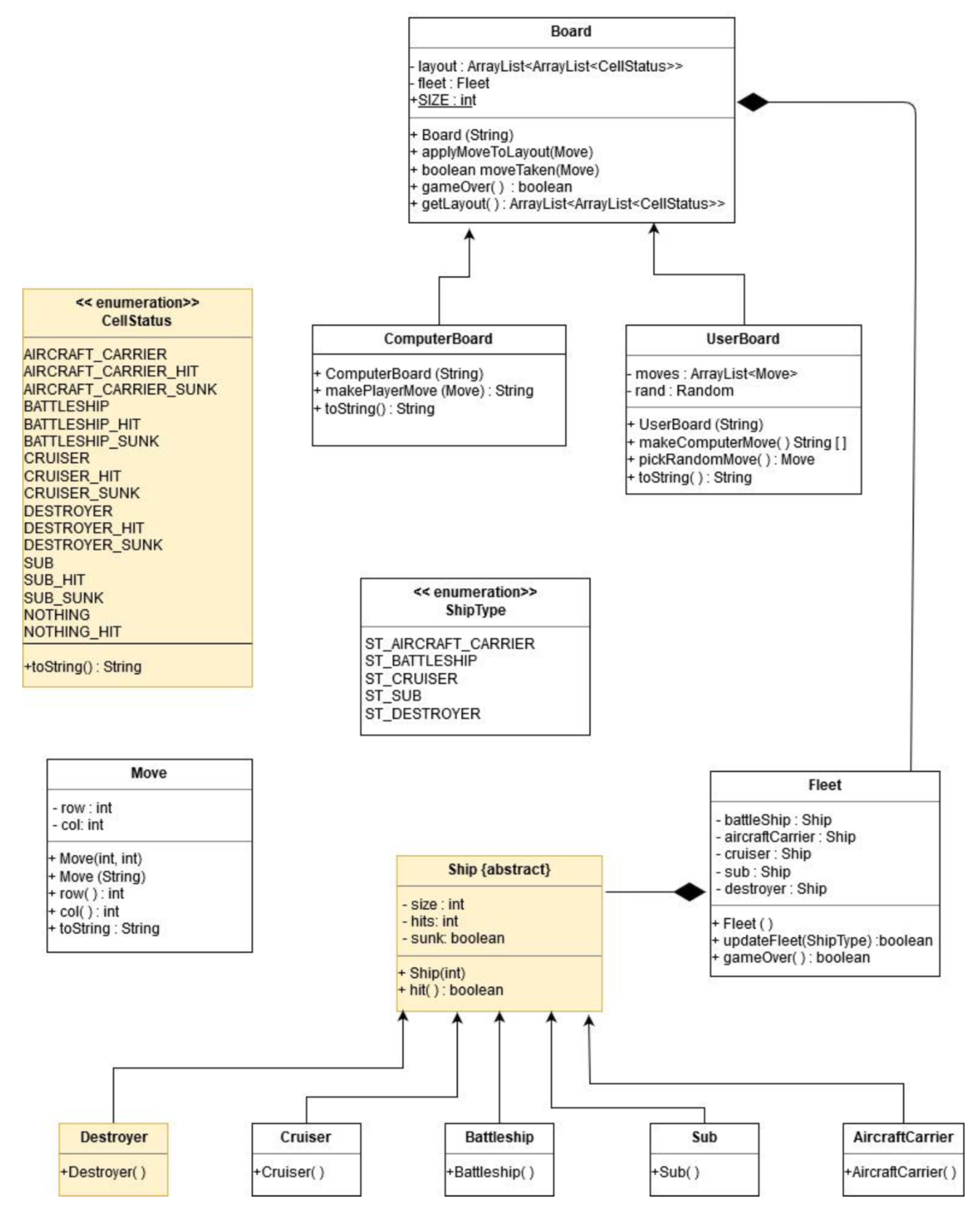
UML Diagram
Code Snippet From UserBoard Class
package com.tlalor.battleship;
/**
* UserBoard Class. Extends Board. The UserBoard maintains a list of all possible moves. Initially, it will be all locations on the Board. When the computer
takes a turn, it random selects an item from this list and removes it from the list.
*/
import java.io.*;
import java.util.*;
public class UserBoard extends Board {
Random rand = new Random();;
int rando = rand.nextInt(2);
ArrayList> moves = new ArrayList>();
int horizontal = 3;
Move nextMove = new Move(1,1);
Move nextMove1 = nextMove;
Move nextMove2 = nextMove;
Move nextMove3 = nextMove;
Move lastHit = new Move(100,100);
ArrayList movesMade = new ArrayList();
/**
Passes the filename on to the Board constructor. Initialize the Random object and the ArrayList of all possible
Moves.
@param String filename
*/
public UserBoard(String filename) throws IOException{
super(filename);
for (int i = 0; i < this.SIZE; i++)
{
for (int j = 0; j < this.SIZE; j++)
{
ArrayList item = new ArrayList<>();
Move addMove = new Move(i,j);
item.add(addMove);
item.add(new Move(999,999));
moves.add(item);
}
}
Collections.shuffle(moves);
}
public UserBoard(){
super();
for (int i = 0; i < this.SIZE; i++)
{
for (int j = 0; j < this.SIZE; j++)
{
ArrayList item = new ArrayList<>();
Move addMove = new Move(i,j);
item.add(addMove);
item.add(new Move(999,999));
moves.add(item);
}
}
Collections.shuffle(moves);
}
/**
Computer move against UserBoard. Selects and makes a move AGAINST this board. Returns an array of two
Strings. The first is the move the computer made in user readable form. The second is either null, or, if the move
resulted in a ship being sunk, a string along the lines of "You sunk my Battleship!"
@return String [] an array of the computer's move and a description of the outcome of the move
*/
public String[] makeComputerMove(){
Move move = moves.get(0).get(0);
System.out.println(rando);
boolean neww = false;
if (rando == 1)
{
while (neww == false){
if (((move.col()+1+move.row()+1)%2==0) && (moves.get(0).get(1).col() == 999)) {
neww = false;
moves.remove(0);
ArrayList item = new ArrayList<>();
item.add(move);
item.add(1, new Move(999, 999));
moves.add(item);
move = moves.get(0).get(0);
}
else
neww = true;
}
}
if (rando == 0)
{
while (neww == false){
if (((move.col()+1+move.row()+1)%2==1) && (moves.get(0).get(1).col() == 999)) {
neww = false;
moves.remove(0);
ArrayList item = new ArrayList<>();
item.add(move);
item.add(1, new Move(999, 999));
moves.add(item);
move = moves.get(0).get(0);
}
else
neww = true;
}
}
ArrayList> layout = this.getLayout();
CellStatus before = layout.get(move.row()).get(move.col());
this.applyMoveToLayout(move);
layout = this.getLayout();
CellStatus after = layout.get(move.row()).get(move.col());
String moveString = move.toString();
if (before != CellStatus.AIRCRAFT_CARRIER_LEFT_HIT && after == CellStatus.AIRCRAFT_CARRIER_LEFT_HIT || before != CellStatus.AIRCRAFT_CARRIER_RIGHT_HIT && after == CellStatus.AIRCRAFT_CARRIER_RIGHT_HIT || before != CellStatus.AIRCRAFT_CARRIER_TOP_HIT && after == CellStatus.AIRCRAFT_CARRIER_TOP_HIT || before != CellStatus.AIRCRAFT_CARRIER_BOTTOM_HIT && after == CellStatus.AIRCRAFT_CARRIER_BOTTOM_HIT || before != CellStatus.AIRCRAFT_CARRIER_H_HIT && after == CellStatus.AIRCRAFT_CARRIER_H_HIT || before != CellStatus.AIRCRAFT_CARRIER_V_HIT && after == CellStatus.AIRCRAFT_CARRIER_V_HIT || before != CellStatus.BATTLESHIP_LEFT_HIT && after == CellStatus.BATTLESHIP_LEFT_HIT || before != CellStatus.BATTLESHIP_RIGHT_HIT && after == CellStatus.BATTLESHIP_RIGHT_HIT || before != CellStatus.BATTLESHIP_TOP_HIT && after == CellStatus.BATTLESHIP_TOP_HIT || before != CellStatus.BATTLESHIP_BOTTOM_HIT && after == CellStatus.BATTLESHIP_BOTTOM_HIT || before != CellStatus.BATTLESHIP_H_HIT && after == CellStatus.BATTLESHIP_H_HIT || before != CellStatus.BATTLESHIP_V_HIT && after == CellStatus.BATTLESHIP_V_HIT || before != CellStatus.CRUISER_LEFT_HIT && after == CellStatus.CRUISER_LEFT_HIT || before != CellStatus.CRUISER_RIGHT_HIT && after == CellStatus.CRUISER_RIGHT_HIT || before != CellStatus.CRUISER_TOP_HIT && after == CellStatus.CRUISER_TOP_HIT || before != CellStatus.CRUISER_BOTTOM_HIT && after == CellStatus.CRUISER_BOTTOM_HIT || before != CellStatus.CRUISER_H_HIT && after == CellStatus.CRUISER_H_HIT || before != CellStatus.CRUISER_V_HIT && after == CellStatus.CRUISER_V_HIT || before != CellStatus.SUB_LEFT_HIT && after == CellStatus.SUB_LEFT_HIT || before != CellStatus.SUB_RIGHT_HIT && after == CellStatus.SUB_RIGHT_HIT || before != CellStatus.SUB_TOP_HIT && after == CellStatus.SUB_TOP_HIT || before != CellStatus.SUB_BOTTOM_HIT && after == CellStatus.SUB_BOTTOM_HIT || before != CellStatus.SUB_H_HIT && after == CellStatus.SUB_H_HIT || before != CellStatus.SUB_V_HIT && after == CellStatus.SUB_V_HIT || before != CellStatus.DESTROYER_LEFT_HIT && after == CellStatus.DESTROYER_LEFT_HIT || before != CellStatus.DESTROYER_RIGHT_HIT && after == CellStatus.DESTROYER_RIGHT_HIT || before != CellStatus.DESTROYER_TOP_HIT && after == CellStatus.DESTROYER_TOP_HIT || before != CellStatus.DESTROYER_BOTTOM_HIT && after == CellStatus.DESTROYER_BOTTOM_HIT || before != CellStatus.DESTROYER_H_HIT && after == CellStatus.DESTROYER_H_HIT || before != CellStatus.DESTROYER_V_HIT && after == CellStatus.DESTROYER_V_HIT) {
if (lastHit.col() == move.col())
horizontal = 2;
else if (lastHit.row() == move.row())
horizontal = 1;
else
horizontal = 3;
lastHit = new Move(move.row(),move.col());
movesMade.add(moves.get(0).get(0));
moves.remove(0);
this.nextMove = new Move(move.row() - 1, move.col());
this.nextMove1 = new Move(move.row() + 1, move.col());
this.nextMove2 = new Move(move.row(), move.col() - 1);
this.nextMove3 = new Move(move.row(), move.col() + 1);
if (horizontal == 1) {
for (int i = 0; i < moves.size(); i++) {
if (nextMove2.equals(moves.get(i).get(0))) {
//movesMade.add(moves.get(i).get(0));
moves.remove(i);
ArrayList item = new ArrayList<>();
item.add(nextMove2);
item.add(1, new Move(666,666));
moves.add(0, item);
}
}
for (int i = 0; i < moves.size(); i++) {
if (nextMove3.equals(moves.get(i).get(0))) {
moves.remove(i);
ArrayList item = new ArrayList<>();
item.add(nextMove3);
item.add(1, new Move(666,666));
moves.add(0, item);
}
}
} else if (horizontal == 2) {
for (int i = 0; i < moves.size(); i++) {
if (nextMove.equals(moves.get(i).get(0))) {
moves.remove(i);
ArrayList item = new ArrayList<>();
item.add(nextMove);
item.add(1, new Move(666,666));
moves.add(0, item);
}
}
for (int i = 0; i < moves.size(); i++) {
if (nextMove1.equals(moves.get(i).get(0))) {
moves.remove(i);
ArrayList item = new ArrayList<>();
item.add(nextMove1);
item.add(1, new Move(666,666));
moves.add(0, item);
}
}
} else if (horizontal == 3){
for (int i = 0; i < moves.size(); i++) {
if (nextMove.equals(moves.get(i).get(0))) {
moves.remove(i);
ArrayList item = new ArrayList<>();
item.add(nextMove);
item.add(1, new Move(666,666));
moves.add(0, item);
}
}
for (int i = 0; i < moves.size(); i++) {
if (nextMove1.equals(moves.get(i).get(0))) {
moves.remove(i);
ArrayList item = new ArrayList<>();
item.add(nextMove1);
item.add(1, new Move(666,666));
moves.add(0, item);
}
}
for (int i = 0; i < moves.size(); i++) {
if (nextMove2.equals(moves.get(i).get(0))) {
moves.remove(i);
ArrayList item = new ArrayList<>();
item.add(nextMove2);
item.add(1, new Move(666,666));
moves.add(0, item);
}
}
for (int i = 0; i < moves.size(); i++) {
if (nextMove3.equals(moves.get(i).get(0))) {
moves.remove(i);
ArrayList item = new ArrayList<>();
item.add(nextMove3);
item.add(1, new Move(666,666));
moves.add(0, item);
}
}
}
}
else {
movesMade.add(move);
moves.remove(0);
}
if (before != CellStatus.AIRCRAFT_CARRIER_SUNK && after == CellStatus.AIRCRAFT_CARRIER_SUNK){
String[] x = {moveString, "You sank my Aircraft Carrier!"};
if (scanForHits().size() == 0)
Collections.shuffle(moves);
horizontal = 3;
Move nextMove = moves.get(moves.size()-1).get(0);
Move nextMove1 = nextMove;
Move nextMove2 = nextMove;
Move nextMove3 = nextMove;
lastHit = new Move(100,100);
horizontal3();
return x;
}
else if (before != CellStatus.BATTLESHIP_SUNK && after == CellStatus.BATTLESHIP_SUNK){
String[] x = {moveString, "You sank my Battleship!"};
if (scanForHits().size() == 0)
Collections.shuffle(moves);
horizontal = 3;
Move nextMove = moves.get(moves.size()-1).get(0);
Move nextMove1 = nextMove;
Move nextMove2 = nextMove;
Move nextMove3 = nextMove;
lastHit = new Move(100,100);
horizontal3();
return x;
}
else if (before != CellStatus.CRUISER_SUNK && after == CellStatus.CRUISER_SUNK){
String[] x = {moveString, "You sank my Cruiser!"};
if (scanForHits().size() == 0)
Collections.shuffle(moves);
Move nextMove = moves.get(moves.size()-1).get(0);
Move nextMove1 = nextMove;
Move nextMove2 = nextMove;
Move nextMove3 = nextMove;
lastHit = new Move(100,100);
horizontal3();
horizontal = 3;
return x;
}
else if (before != CellStatus.SUB_SUNK && after == CellStatus.SUB_SUNK){
String[] x = {moveString, "You sank my Sub!"};
if (scanForHits().size() == 0)
Collections.shuffle(moves);
Move nextMove = moves.get(moves.size()-1).get(0);
Move nextMove1 = nextMove;
Move nextMove2 = nextMove;
Move nextMove3 = nextMove;
lastHit = new Move(100,100);
horizontal3();
horizontal = 3;
return x;
}
else if (before != CellStatus.DESTROYER_SUNK && after == CellStatus.DESTROYER_SUNK){
String[] x = {moveString, "You sank my Destroyer!"};
if (scanForHits().size() == 0)
Collections.shuffle(moves);
Move nextMove = moves.get(moves.size()-1).get(0);
Move nextMove1 = nextMove;
Move nextMove2 = nextMove;
Move nextMove3 = nextMove;
lastHit = new Move(100,100);
horizontal3();
horizontal = 3;
return x;
}
else if (before == CellStatus.NOTHING && after == CellStatus.NOTHING_HIT){
String[] x = {moveString, null};
return x;
}
else {
String[] x = {moveString, null};
return x;
}
}
/**
Returns a String representation of the ComputerBoard, displaying the second character of the String returned by
the toString method overridden in CellStatus
@return String
*/
@Override
public String toString(){
String str = " 1 2 3 4 5 6 7 8 9 10\nA ";
for (int i = 0; i < 10; i++)
{
for (int j = 0; j < 10; j++)
{
str += this.getLayout().get(i).get(j).toString();
str += " ";
}
switch (i){
case 0:
str += "\nB ";
break;
case 1:
str += "\nC ";
break;
case 2:
str += "\nD ";
break;
case 3:
str += "\nE ";
break;
case 4:
str += "\nF ";
break;
case 5:
str += "\nG ";
break;
case 6:
str += "\nH ";
break;
case 7:
str += "\nI ";
break;
case 8:
str += "\nJ ";
break;
default:
str += "\n";
break;
}
}
return str;
}
public ArrayList scanForHits(){
ArrayList returnList = new ArrayList();
for (int i = 0; i < 10; i++){
for (int j = 0; j < 10; j++){
CellStatus thisStatus = this.getLayout().get(i).get(j);
if (thisStatus == CellStatus.AIRCRAFT_CARRIER_LEFT_HIT ||
thisStatus == CellStatus.AIRCRAFT_CARRIER_RIGHT_HIT ||
thisStatus == CellStatus.AIRCRAFT_CARRIER_TOP_HIT ||
thisStatus == CellStatus.AIRCRAFT_CARRIER_BOTTOM_HIT ||
thisStatus == CellStatus.AIRCRAFT_CARRIER_H_HIT ||
thisStatus == CellStatus.AIRCRAFT_CARRIER_V_HIT ||
thisStatus == CellStatus.BATTLESHIP_LEFT_HIT ||
thisStatus == CellStatus.BATTLESHIP_RIGHT_HIT ||
thisStatus == CellStatus.BATTLESHIP_TOP_HIT ||
thisStatus == CellStatus.BATTLESHIP_BOTTOM_HIT ||
thisStatus == CellStatus.BATTLESHIP_H_HIT ||
thisStatus == CellStatus.BATTLESHIP_V_HIT ||
thisStatus == CellStatus.CRUISER_LEFT_HIT ||
thisStatus == CellStatus.CRUISER_RIGHT_HIT ||
thisStatus == CellStatus.CRUISER_TOP_HIT ||
thisStatus == CellStatus.CRUISER_BOTTOM_HIT ||
thisStatus == CellStatus.CRUISER_H_HIT ||
thisStatus == CellStatus.CRUISER_V_HIT ||
thisStatus == CellStatus.SUB_LEFT_HIT ||
thisStatus == CellStatus.SUB_RIGHT_HIT ||
thisStatus == CellStatus.SUB_TOP_HIT ||
thisStatus == CellStatus.SUB_BOTTOM_HIT ||
thisStatus == CellStatus.SUB_H_HIT ||
thisStatus == CellStatus.SUB_V_HIT ||
thisStatus == CellStatus.DESTROYER_LEFT_HIT ||
thisStatus == CellStatus.DESTROYER_RIGHT_HIT ||
thisStatus == CellStatus.DESTROYER_TOP_HIT ||
thisStatus == CellStatus.DESTROYER_BOTTOM_HIT ||
thisStatus == CellStatus.DESTROYER_H_HIT ||
thisStatus == CellStatus.DESTROYER_V_HIT) {
returnList.add(new Move(i, j));
}
}
}
return returnList;
}
public void horizontal3(){
ArrayList hits = this.scanForHits();
if (hits.size()==1) {
Move move = hits.get(0);
this.nextMove = new Move(move.row() - 1, move.col());
this.nextMove1 = new Move(move.row() + 1, move.col());
this.nextMove2 = new Move(move.row(), move.col() - 1);
this.nextMove3 = new Move(move.row(), move.col() + 1);
for (int i = 0; i < moves.size(); i++) {
if (nextMove.equals(moves.get(i).get(0))) {
moves.remove(i);
ArrayList item = new ArrayList<>();
item.add(nextMove);
item.add(1, new Move(666, 666));
moves.add(0, item);
}
}
for (int i = 0; i < moves.size(); i++) {
if (nextMove1.equals(moves.get(i).get(0))) {
moves.remove(i);
ArrayList item = new ArrayList<>();
item.add(nextMove1);
item.add(1, new Move(666, 666));
moves.add(0, item);
}
}
for (int i = 0; i < moves.size(); i++) {
if (nextMove2.equals(moves.get(i).get(0))) {
moves.remove(i);
ArrayList item = new ArrayList<>();
item.add(nextMove2);
item.add(1, new Move(666, 666));
moves.add(0, item);
}
}
for (int i = 0; i < moves.size(); i++) {
if (nextMove3.equals(moves.get(i).get(0))) {
moves.remove(i);
ArrayList item = new ArrayList<>();
item.add(nextMove3);
item.add(1, new Move(666, 666));
moves.add(0, item);
}
}
}
else if (hits.size()==2){
}
}
}
Java


